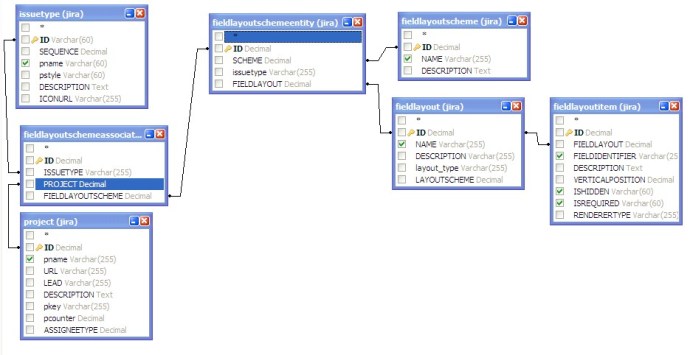
In this post we will examine how to share information using Atlassian products. Let’s start 🙂 Jira First of all, what we can share in Jira? Easy answer. An Issue. We can share an issue with others users, internal or external. As described in this page of Jira documentation, we can share a issue with…
Read More















